1. Access Server Credentials: Open your xREALM Dashboard and go to the Advanced tab. Here, you’ll find the server address, port, and username. You can also request an SFTP password.
.png)
2. Connect Using a File Transfer Program: Launch an SFTP client, like FileZilla, and enter the provided credentials.
.png)
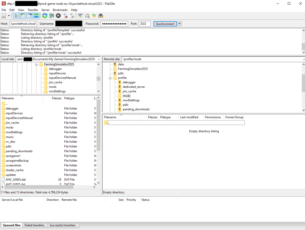
3. Quick Connect: Press Quick Connect to access your server files. You’ll now see all the folders and files on your server.
4. Transfer Files: To add mods, navigate to the profile/mods directory. You can drag and drop files from the left side (your local computer) to the server on the right side.
.png)
Now you’re all set to enhance your Farming Simulator 25 server with custom mods and data. Happy farming!




